General Resources
If you are having academic problems, the Undergraduate Academic Affairs Advising Office maintains the most detailed list of helpful resources such as tutoring and writing centers and information on what to do if you are having troubles inside or outside of class.
CBE Undergraduate Reinstatement Policy
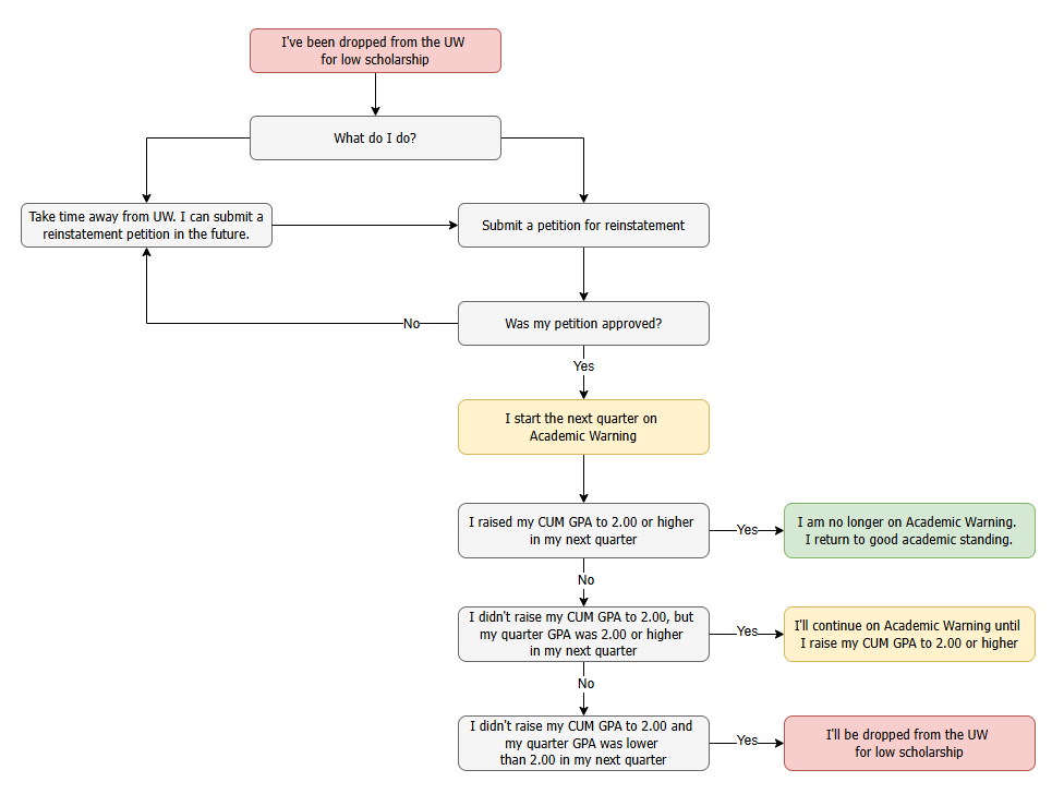
I’ve been dropped for low scholarship and I want to petition for reinstatement.
It is in your best interest to begin working with an adviser as soon as possible, as there may be multiple steps that must be completed before your petition is given to the Reinstatement Committee for consideration. Note: This process is only for students declared in the College of Built Environments. If your major is in a different school or college, you will need to contact your college or school to learn more about your next steps.
Step 1: Self-reflection
- The Reinstatement Committee will be looking for evidence that you have identified the causes that led to your academic difficulties. A petition which demonstrates a mature assessment of problems and concrete changes in behavior has a better chance of being considered seriously.
- You also need to reflect on the major(s) that you are in or working towards, so that you can show an understanding of the issues specific to that pathway which will need to be changed or improved.
- Finally, reflect on whether or not this is the best time to return to the University. Some students are more successful academically after having addressed and resolved issues like: health, work/life balance, finances, family issues, and maturity.
Step 2: Complete the Returning Student Process (if needed)
- This applies to you if you have been absent for more than one quarter from the University (excluding Summer Quarter).
- Review the Returning Student Process website for submission deadlines, re-enrollment process, and readmission criteria.
- Note that the re-enrollment process takes about two months to complete and this may impact the quarter you hope to be reinstated. Carefully review the re-enrollment deadlines for specific quarters as well as the Checklist to Re-Enroll.
- Complete and submit the Returning Student Form found on the Returning Student Process website.
Step 3: Contact reinstatement advisers
- If you have declared a major in the College of Built Environments, contact your adviser.
- If you have not yet declared a major in the College of Built Environments, contact your assigned adviser in UAA or OMA&D.
- If you have a major outside the College of Built Environments, contact your departmental adviser to find out the process for your college or school.
Step 4: Your reinstatement advising meeting
- Discuss the process of reinstatement, what you are required to prepare, and what steps have to be taken.
- Determine if this is a reasonable time for your reinstatement, or if it is better to wait for a quarter or so before petitioning.
- Talk through your plans for the personal statement.
- Identify administrative or financial issues that may have to be addressed before you can be reinstated or re-enrolled (e.g. Hardship Withdrawal, financial aid, registration holds, visa issues, residency issues, etc. See Below.)
- Discuss whether or not you will need to meet multiple times with an adviser or advisers to create a more successful petition.
Step 5: Major and course-plan advising with departmental adviser
Note: This may involve meeting a second time with the same adviser in Step 3, or meeting with an additional adviser in your intended department.
- Develop a course plan for your primary interest major.
- If your intended major is capacity-constrained, develop a realistic back-up course plan for a non-capacity-constrained major.
- Get the approval signature of the adviser on your course plan or plans.
Step 6: Write your personal statement
Prepare a written statement in 750 words or less. Your statement should include answers to each of the following questions:
- Identify the barriers to your academic success. Be specific.
- What are the behaviors and circumstances that you have already changed or that you plan to change so that your academic success improves? Be specific. For example, “trying harder” is not a behavior change.
- What are at least three things you can do that will specifically improve your course work and/or study habits?
- Discuss the course of study you would like to take in a College of Built Environments major when you return to the UW. This is not asking about your career goals, but rather about how you will proceed in a major that will provide you with a reasonable chance of admission and of successful completion. If you are interested in a capacity-constrained major, it will be harder for the Committee to consider your readmission unless you also outline a back-up major. If you are already in a major, then you should be focusing on what is a reasonable set of courses that you can successfully complete in your specific circumstances.
- If you have applied for a Hardship Withdrawal please state that in the petition along with the quarters or classes for which you are applying.
Step 7: Submit your application
Submit the completed petition to your reinstatement adviser.
Your adviser will send the petition to the college’s Reinstatement Committee.
A complete petition will include:
- Petition form that has all areas answered.
- Personal statement that addresses all the prompts and questions.
- Course plan(s) realistic to your current situation. This needs to be signed by an adviser.
- Copy of all relevant transcript(s) from coursework taken elsewhere since you were dropped from the UW.
If you are reinstated, you must get a quarterly grade point average of at least 2.0 in each quarter until your overall cumulative UW GPA is above 2.0. Failure to maintain the 2.0 quarterly GPA will result in being dropped again. You will remain on academic warning for each quarter that your UW cumulative GPA stays below 2.0.
Reinstatement Process
Administrative and Financial Issues that May Affect Re-Enrollment and Reinstatement
Reinstatement may be only one step you need to complete to be able to re-enroll and register for classes. Following are some steps that may pertain to your situation. Please discuss these with your adviser:
- Complete the Returning Student Re-Enrollment Process, if applicable.
- Send official transcripts from all other institutions attended since you were last here.
- Take care of Incomplete grades, X grades, and grade changes.
- Work with the Office of Student Financial Aid to ensure appropriate funding upon return.
- Clear outstanding financial obligations to the UW.
- Submit Former Quarter Drop Petition, if relevant.
- Update your address and contact information with the Office of the University Registrar.
- Talk with your ISS Counselor at UW and clarify any visa issues.
Deadlines
Early submission is highly encouraged. You can submit a petition at any time, but due to administrative and registration deadlines for each quarter, there are limits for the last possible time to have your reinstatement considered for each academic term.
Deadlines for Returning Student Applications may be earlier than Reinstatement; please check those submission deadlines.
Note that the Registrar’s Office will automatically drop all courses on the schedule of a student dropped for low scholarship within the first week of classes. Petitions submitted after the following deadlines will be considered, without guarantee that those approved by the College of the Environment will prevent the Registrar from proceeding with the drop. In that eventuality, a student’s schedule can be rebuilt with the help of the unit adviser, without guarantee that all courses can be recovered.
- Academic Drop occurs prior to Autumn quarter (petitioning to be reinstated starting Autumn quarter) – deadline for complete petition submission is September 1.
- Academic Drop occurs prior to Winter, Spring or Summer quarters – deadline for completed petition submission is the 1st day of the quarter in which the student wishes to be reinstated.
Petition Review Process
Reinstatement is NOT automatic. Reinstatement Petitions will be reviewed by the College of Built Environments Associate Dean for Students and Director of Student Services and must be signed by the Chair of the student’s major department before submission. Students will be notified of the reinstatement decision within one week of submission of the petition.
Appeals
If the student wishes to appeal, they must submit a written appeal addressed to the college’s Associate Dean for Students, Christopher Campbell at ccamp1@uw.edu, within 10 business days after the date of the reinstatement decision letter. The appeal should clearly state any new facts that justify reconsideration and include supporting documentation. The Dean’s Office will respond with a decision within 15 working days after the appeal is received.
Academic Warning
Following reinstatement, the student will be on Academic Warning. While on Academic Warning, the student must get a quarterly grade point average of at least 2.0 in each quarter until the overall cumulative UW GPA is above 2.0. Failure to maintain the 2.0 quarterly GPA will result in being dropped again. The student will remain on Academic Warning for each quarter that the cumulative UW GPA stays below 2.0.
Dean’s Office Contact
Megan Brown
Director of Student Services
herzomeg@uw.edu
206.543.1508
CBE Student Grievance Process
Introduction & Purpose
The College of Built Environments (CBE) at the University of Washington (UW) is committed to supporting all community members in navigating difficult and potentially harmful situations that warrant a grievance against another individual. This process, drafted by the CBE Student Council in collaboration with faculty mentors, provides students with a clear reporting process and guidelines to make informed decisions about addressing grievances. It includes definitions of different types of grievances, reporting protocols, and step-by-step procedures for resolution.
This process aims to establish a uniform grievance system across all CBE departments, ensuring accountability and a just academic environment for all students. If you or someone you are advocating for has a grievance, please review this document carefully to determine the best course of action. CBE maintains strict confidentiality in all grievance matters.
Submitting a Grievance
Submit a Grievance
Students should categorize grievances on the online web portal (linked) accurately for streamlined processing. Additional guidance on what is defined by each grievance category can be found in the Definitions and Terms section, as well as a flowchart describing the grievance submission and review process at the end of this document. The online grievance portal is fully accessible for students with disabilities. If you require an alternative format, please contact the Grievance Liaison for assistance. Key grievance categories include:
- Academic Integrity (e.g., plagiarism, academic dishonesty)
- Harassment, Discrimination, or Bias
- Unprofessional Conduct or Misconduct
- Resource or Facility Concerns
Initial Steps for Students
Student-Provided Information: Students should provide as much detail as possible when reporting a grievance in the online portal, including:
- Chronology: A timeline of events with dates and times.
- Specific Behaviors: Detailed descriptions of what occurred.
- Impact Statement: How the incident has affected them personally or academically.
- Witnesses: Names and contact details of witnesses (if applicable).
- Any barriers to action or reporting thus far
- Desired goals by reporting the grievance
CBE Documentation Process: After student submissions are received in the secure web portal, a case file is opened by the appropriate office or personnel that the designated Grievance Liaison will determine after reviewing each submission.
Course of Action
Step 1: Initial Review
- Timeline: The Grievance Liaison reviews submissions within 21 business days.
- Assessment: The Grievance Liaison will then determine whether the grievance falls under CBE jurisdiction or requires further action. If the grievance needs to be directed to university-level reporting, the liaison will guide the student on the appropriate steps and channels.
Step 2: Assignment Cases are assigned to relevant offices or personnel, based on appropriate action needed, such as:
- The CBE Academic Affairs Office.
- UW Human Resources (for faculty/staff misconduct).
- The UW Title IX Office (for discrimination/harassment complaints).
- CBE Department Chairs or other applicable channels as needed for formal investigations.
Step 3: Notification
Students receive an email with the case status, investigator contact details, and an estimated timeline for resolution upon submission of a grievance. Students will be directed to avoid grievance follow-up before the 10-business-day processing period.
Students will have the ability to consult with the Grievance Liaison after resolution to discuss any remaining concerns. However, due to privacy policies, students may not have access to specific investigation details.
Examples of Set Actions / Responses
Informal Resolution
- Facilitated dialogue or mediation may be offered when appropriate.
- Informal resolutions aim for mutual understanding and agreement without a formal investigation for grievances with less severe implications, particularly in isolated incidents.
Formal Investigation
- For grievances that cannot be resolved informally or those in which a pattern is evident, a formal investigation is initiated.
- Investigations will be conducted by department chairs or other applicable channels as needed.
Possible Outcomes
- Corrective actions, such as staff retraining, apologies, or disciplinary measures as deemed appropriate will be undertaken by the department chairs or other applicable channels as needed.
- Depending on the jurisdiction of the grievance, Institutional changes or cultural training to address underlying systemic issues may take place as directed by the relevant office or personnel.
Outcome Communication
Students receive a general explanation of the resolution, including:
- Findings of the investigation conducted by the relevant offices or personnel (as permissible by University of Washington privacy policies).
- Actions taken by relevant offices or personnel.
- Clarification of documentation.
- Further resources for support as applicable.
Appeals Process
- If dissatisfied with the resolution, students may appeal the decision with the help of grievance liaison for further review within 21 business days.
- Appeals are reviewed by a neutral designated appeals panel to determine the best course of action for any additional resolution.
Case Closure
- Once resolved and no additional comment from the student has been received, cases are considered closed, and students are encouraged to provide feedback on the process.
Data Protection and Retention
All grievance submissions are securely stored in compliance with CBE data policies and applicable university-wide and federal privacy laws, such as FERPA. Records of resolved grievances are retained for five years and then securely archived or destroyed.
Additional Graduate Student Procedures
Graduate students in the College of Built Environments are encouraged to utilize this process to address concerns or grievances within the college, including those involving faculty, staff, academic procedures, or departmental climate.
However, graduate students who have followed the CBE grievance process and are not satisfied with the outcome may pursue further resolution through the University of Washington Graduate School’s Academic Grievance Procedure (Graduate School Process 3.8). This process outlines a formal university-wide method for addressing academic grievances involving unfair treatment, procedural errors, or violations of rights in academic settings.
Additional Student Resources
Available Support Services
Students reporting grievances may desire guidance or emotional support throughout the process. The following resources are available:
- CBE Mental Health Counselor: The counselor can help you find referrals to short- and long-term therapy, support with a variety of mental health issues, and provide information about other resources. Conversations with the counselor are confidential except for specific limitations around mandated reporting and safety. The counselor can also make recommendations about the systems and procedures which are in place. Refer to the website for information on how to book an appointment.
- UW Counseling Center: The counseling center offers both counseling services and drop-in support with a mental health counselor through its program, Let’s Talk. These services are provided at no charge to currently-enrolled, degree-seeking UW students. Refer to the website for information on how to book an appointment.
- UW LiveWell Services: LiveWell empowers individuals with the skills and knowledge to make informed decisions about their health and well-being while at UW and beyond, through professional staff and passion of Peer Health Educators. The program offers One-on-One Support, Peer Wellness Coaching, Peer Groups, and more to support a variety of student needs. Refer to the website for information on how to book an appointment.
- Husky HelpLine: By calling (206) 616-7777, students have access to same-day, confidential mental health and crisis intervention support from a Licensed Mental Health Counselor, and in multiple languages
- 988 Lifeline: Call 988 to access a national suicide and crisis hotline if you are experiencing a mental health crisis.
- Office of the Title IX Coordinator: Title IX and other federal and state laws collectively prohibit discrimination based on sex, sexual orientation, gender, gender expression, pregnancy and related conditions, and LGBTQ identity. Please contact the Office of the Title IX Coordinator for any related concerns or to file a complaint.
- Office of International Student Services: International students have support for additional concerns by utilizing the International Student Services office at UW.